Re: Check DATA files online!
- higgipoker
-
Topic Author
- Offline
- Premium Member
-
Less
More
- Posts: 316
- Thank you received: 0
9 years 10 months ago - 9 years 6 days ago #133196
by higgipoker
Check DATA files online! was created by higgipoker
I m working on a prototype that might be handy in the future. You can upload your team file and check the data without having to load the game:
swosdata.higgis.at
1. Login as guest.
2. Go to the My Data section.
3. Use the form at the bottom to upload a file. First choose files then upload (for now, there is a limit to 10 uploads at once).
4. Select the upload data set from the list and click the Set button.
5. Use the Browse or Search menu to see your data.
Every time you upload a new file, remember to use the Set button to load in the data again.
All uploaded files are automatically added to the upload data set and you don t need a full data set. For example, upload only your TEAM.008 file and all leagues except England will have no data.
Please let me know if you give it a try and it works!
Note - since everyone is sharing the guest account for now, your file will be overwritten if someone else uploads the same file after you - so it s only for testing at this stage.
In future I want to add the missing data (team kits, player face/hair etc) and and the edit/export function so you can actually edit existing sets and download for the game.
For example we could have the master data set from here when it is finished, un-editable, which people could make their own edits to for personal use.
swosdata.higgis.at
1. Login as guest.
2. Go to the My Data section.
3. Use the form at the bottom to upload a file. First choose files then upload (for now, there is a limit to 10 uploads at once).
4. Select the upload data set from the list and click the Set button.
5. Use the Browse or Search menu to see your data.
Every time you upload a new file, remember to use the Set button to load in the data again.
All uploaded files are automatically added to the upload data set and you don t need a full data set. For example, upload only your TEAM.008 file and all leagues except England will have no data.
Please let me know if you give it a try and it works!
Note - since everyone is sharing the guest account for now, your file will be overwritten if someone else uploads the same file after you - so it s only for testing at this stage.
In future I want to add the missing data (team kits, player face/hair etc) and and the edit/export function so you can actually edit existing sets and download for the game.
For example we could have the master data set from here when it is finished, un-editable, which people could make their own edits to for personal use.
Please Log in or Create an account to join the conversation.
9 years 10 months ago #133197
by Playaveli
Replied by Playaveli on topic Re: Check DATA files online!
*splitted*
Thanks for this, higgipoker.
Thanks for this, higgipoker.
Please Log in or Create an account to join the conversation.
- higgipoker
-
Topic Author
- Offline
- Premium Member
-
Less
More
- Posts: 316
- Thank you received: 0
9 years 10 months ago #133211
by higgipoker
Replied by higgipoker on topic Re: Check DATA files online!
So I m working on converting this into a full on sql database but I have a couple questions about the format.
First, from here as a guide:
ysoccer.sourceforge.net/fformat.htm
anybody know what player position in file in the team structure means?
First, from here as a guide:
ysoccer.sourceforge.net/fformat.htm
anybody know what player position in file in the team structure means?
Please Log in or Create an account to join the conversation.
9 years 10 months ago - 9 years 10 months ago #133214
by Emmeti
Replied by Emmeti on topic Re: Check DATA files online!
@higgipoker
This is Real Madrid in 1996/97 Database, tactic 4-3-3:
1 GK , 2 RB, 5 LB, 6RW 9LW the rest fill the remaining positions in the middle (obviously it depends on the tactic you select), 12-16 position in bench.
so this team in 4-3-3 is:
3 4
2 5
7
6 9
10 8
11
as 5-2-3 the players will move this way:
3
7 4
2 5
10 8
6 9
11
This is Real Madrid in 1996/97 Database, tactic 4-3-3:
| NR | NPos | Role |
| 1 | 1 | GK |
| 12 | 12 | GK |
| 2 | 2 | RB |
| 6 | 5 | LB |
| 13 | 13 | LB |
| 4 | 3 | D |
| 3 | 4 | D |
| 10 | 6 | RW |
| 11 | 9 | LW |
| 5 | 7 | M |
| 14 | 14 | M |
| 15 | 15 | M |
| 8 | 8 | A |
| 7 | 10 | A |
| 16 | 16 | A |
| 9 | 11 | A |
1 GK , 2 RB, 5 LB, 6RW 9LW the rest fill the remaining positions in the middle (obviously it depends on the tactic you select), 12-16 position in bench.
so this team in 4-3-3 is:
3 4
2 5
7
6 9
10 8
11
as 5-2-3 the players will move this way:
3
7 4
2 5
10 8
6 9
11
Please Log in or Create an account to join the conversation.
- higgipoker
-
Topic Author
- Offline
- Premium Member
-
Less
More
- Posts: 316
- Thank you received: 0
9 years 10 months ago #133215
by higgipoker
Replied by higgipoker on topic Re: Check DATA files online!
I m *almost* with you, thanks! I didn t know it was related to the tactic.
A couple of stupid questions to clarify please...
First, this data block is 15 bytes long, but there are 11 starting players and 16 total players, what is the correspondence?
Having looked at the hex, I guess the first two (goalkeepers) players are not assigned here?
So is it that the tactics file has 16 slots from 0 to 15, the first 2 players automatically go in slots 0 and 11, with the rest being filled in the order specified by the bytes in the data file?
A couple of stupid questions to clarify please...
First, this data block is 15 bytes long, but there are 11 starting players and 16 total players, what is the correspondence?
Having looked at the hex, I guess the first two (goalkeepers) players are not assigned here?
So is it that the tactics file has 16 slots from 0 to 15, the first 2 players automatically go in slots 0 and 11, with the rest being filled in the order specified by the bytes in the data file?
Please Log in or Create an account to join the conversation.
9 years 10 months ago - 9 years 10 months ago #133216
by Emmeti
Replied by Emmeti on topic Re: Check DATA files online!
Example: AC MILAN
player with index 00 is : SEBASTIANO ROSSI then NPOS = 1
player with index 02 is : PANUCCI then NPOS = 2
player with index 05 is : MALDINI then NPOS = 3
...
...
player with index 0D is: BAGGIO then NPOS = 16
Edit:
A couple of years ago I created a simple application (.NET, far from being complete) to export swos database (TEAM.XXX files) to xml , that allowed me to upload swos db data to a mssql database very quickly.
Not sure when I ll find the time but my intention is to create a small site with all the databases and also with info like the one in this post for people that want to know more about swos db. Maybe providing a guide and some tools (or useful links).
I like that yoda page, there are other 2 - 3 websites with similar info, but they re old , also I would prefer to have all that info in one place.
| 1 | 2 | 3 | 4 | 5 | 6 | 7 | 8 | 9 | 10 | 11 | 12 | 13 | 14 | 15 | 16 |
| 00 | 02 | 05 | 06 | 04 | 07 | 09 | 0C | 08 | 0E | 0F | 01 | 03 | 0A | OB | OD |
player with index 00 is : SEBASTIANO ROSSI then NPOS = 1
player with index 02 is : PANUCCI then NPOS = 2
player with index 05 is : MALDINI then NPOS = 3
...
...
player with index 0D is: BAGGIO then NPOS = 16
Edit:
A couple of years ago I created a simple application (.NET, far from being complete) to export swos database (TEAM.XXX files) to xml , that allowed me to upload swos db data to a mssql database very quickly.
Not sure when I ll find the time but my intention is to create a small site with all the databases and also with info like the one in this post for people that want to know more about swos db. Maybe providing a guide and some tools (or useful links).
I like that yoda page, there are other 2 - 3 websites with similar info, but they re old , also I would prefer to have all that info in one place.
Please Log in or Create an account to join the conversation.
- higgipoker
-
Topic Author
- Offline
- Premium Member
-
Less
More
- Posts: 316
- Thank you received: 0
9 years 10 months ago - 9 years 10 months ago #133219
by higgipoker
Replied by higgipoker on topic Re: Check DATA files online!
Great thanks. I had pretty much the same idea.
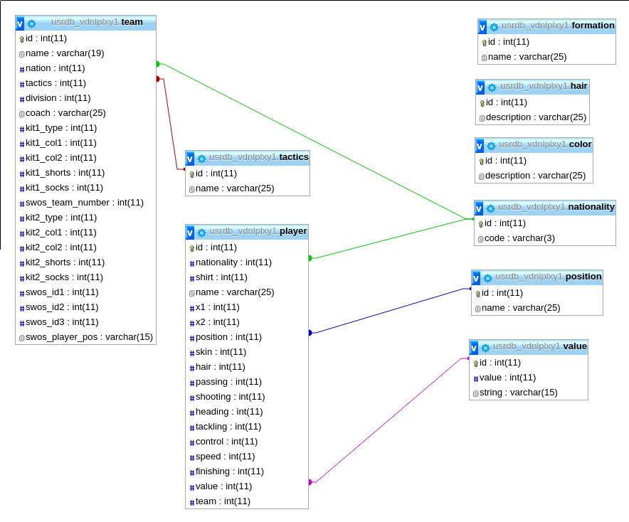
I now have the teams, players, nationalities, positions, tactics, colors and values in simple sql tables.
Here s the schema (not all relationships are in yet):
Eventually I want to make it possible to maintain and export the database online. So there could be a master database for online play, and users could tweak it as they like and export a version for personal use.
P.S. anybody who mentions third normal form is getting a slap... : ]
I now have the teams, players, nationalities, positions, tactics, colors and values in simple sql tables.
Here s the schema (not all relationships are in yet):
Eventually I want to make it possible to maintain and export the database online. So there could be a master database for online play, and users could tweak it as they like and export a version for personal use.
P.S. anybody who mentions third normal form is getting a slap... : ]
Please Log in or Create an account to join the conversation.
- higgipoker
-
Topic Author
- Offline
- Premium Member
-
Less
More
- Posts: 316
- Thank you received: 0
9 years 10 months ago - 9 years 10 months ago #133234
by higgipoker
Replied by higgipoker on topic Re: Check DATA files online!
Important: The upload feature is now offline, as the site has been modified to read the data from a mySQL database. Nobody was using it anyway 
I have a team and player importer ready for when the new update files are finished!
The squads are now displayed in the correct swos tactic order.
I have a team and player importer ready for when the new update files are finished!
The squads are now displayed in the correct swos tactic order.
Please Log in or Create an account to join the conversation.
- higgipoker
-
Topic Author
- Offline
- Premium Member
-
Less
More
- Posts: 316
- Thank you received: 0
9 years 10 months ago #133235
by higgipoker
Replied by higgipoker on topic Re: Check DATA files online!
I now have all data displayed on the team page (I think!). Let me know if there s anything missing.
When anyone is finished with a team file, let me know and I ll make a database with the new files.
When anyone is finished with a team file, let me know and I ll make a database with the new files.
Please Log in or Create an account to join the conversation.
- higgipoker
-
Topic Author
- Offline
- Premium Member
-
Less
More
- Posts: 316
- Thank you received: 0
9 years 10 months ago - 9 years 10 months ago #133236
by higgipoker
Replied by higgipoker on topic Re: Check DATA files online!
Please Log in or Create an account to join the conversation.
Time to create page: 0.214 seconds


















